









































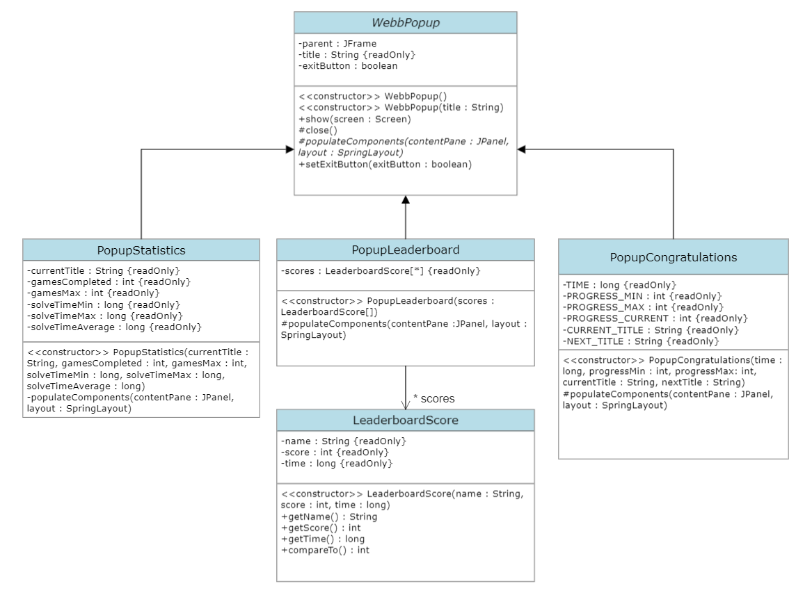
showPopup(new PopupStatistics(
CURRENT_TITLE,
GAMES_COMPLETED,
GAMES_MAX,
SOLVE_TIME_MIN,
SOLVE_TIME_MAX,
SOLVE_TIME_AVERAGE
));
Solve times are in milliseconds (edited)



puzzleScreen.getCell(col, row).setType(StarType.X) etc




rightClick












WebbButtons can now detect left or right click events.
//Changes the button text to left or right when clicked
WebbButton btn5 = new WebbButton("Mouse Btn", (self, rightClicked) -> {
if (rightClicked) {
self.setText("Right");
} else {
self.setText("Left");
}
});
//rest of the code to add it to the screen (edited)
Things that still don't work UI wise:
Ability to click the puzzle screen and view a puzzle
Puzzle screeen has no thick lines
Sorting puzzles in the puzzle selection screen
paging in the puzzle select screen

















